$0+

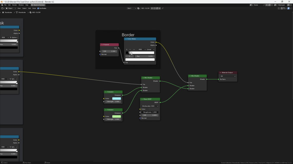
NEO-GLOW Procedural Texture Blender

Add to cart

NEO-GLOW Procedural Texture Blender

$0+

Neo Glow texture for stylized render and experimenting with procedural shaders

This shader does not work in Eevee.


Made with Blender 4.2

$
Add to cart

A Blend file "NEO GLOW"

Size
145 KB
Powered by